工厂方法模式通过引入工厂等级结构,解决了简单工厂模式中工厂类职责太重的问题,但由于工厂方法模式中的每个工厂只生产一类产品,可能会导致系统中存在大量的工厂类,势必工厂方法模式中的每个工厂只生产一类产品,可能会导致系统中存在大量的工厂类,势必会增加系统的开销。此时,我们可以考虑将一些相关的产品组成一个“产品族”,由同一个工厂来统一生产,这就是我们本文将要学习的抽象工厂模式的基本思想。
抽象工厂模式为创建一组对象提供了一种解决方案。与工厂方法模式相比,抽象工厂模式中的具体工厂不只是创建一种产品,它负责创建一族产品。抽象工厂模式定义如下:抽象工厂模式(Abstract Factory Pattern):提供一个创建一系列相关或相互依赖对象的接口,而无须指定它们具体的类。抽象工厂模式又称为Kit模式,它是一种对象创建型模式。在抽象工厂模式中,每一个具体工厂都提供了多个工厂方法用于产生多种不同类型的产品,这些产品构成了一个产品族。
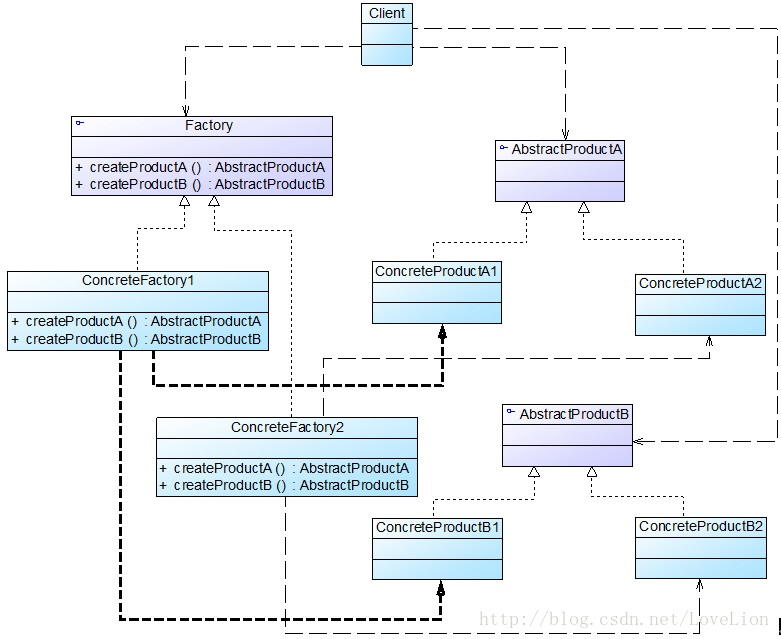
● AbstractFactory(抽象工厂):它声明了一组用于创建一族产品的方法,每一个方法对应一种产品。
70工厂三兄弟之抽象工厂模式(三)
● ConcreteFactory(具体工厂):它实现了在抽象工厂中声明的创建产品的方法,生成一组具体产品,这些产品构成了一个产品族,每一个产品都位于某个产品等级结构中。
● AbstractProduct(抽象产品):它为每种产品声明接口,在抽象产品中声明了产品所具有的业务方法。
● ConcreteProduct(具体产品):它定义具体工厂生产的具体产品对象,实现抽象产品接口中声明的业务方法。
package designpattern.abstractFactory;
public class AbstractFactoryTest {
public static void main(String[] args) {
AbstractProductFactory chineseFactory = new ChineseProductFactory();// can be config by file
chineseFactory.createProductA();
chineseFactory.createProductB();
AbstractProductFactory americanFactory = new AmericanProductFactory();// can be config by file
americanFactory.createProductA();
americanFactory.createProductB();
}
}
console:
a new chinese product A produced.
a new chinese product B produced.
a new american product A produced.
a new american product B produced.